Direkt zum Inhalt

Diplomarbeit

Meine Diplomarbeit mit dem Titel Nutzer- und aufgabenzentrierte Auswertung der Erfülltheit semantischer Constraints in Prozess-Management-Systemen schrieb ich von Februar bis Juli 2010 am Institut für Datenbanken und Informationssysteme der Universität Ulm. Betreut wurde ich von Dr. Thao Ly, Gutachter waren Prof. Dr. Peter Dadam und Prof. Dr. Manfred Reichert.

Zusammenfassung

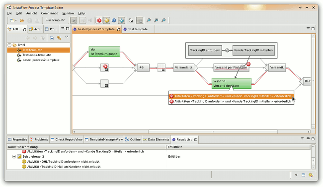
Durch den Einsatz von Business Process Management (BPM) zur Steuerung betrieblicher Abläufe eröffnen sich neue Möglichkeiten, die Einhaltung von Vorgaben und Regeln in Geschäfts­prozessen über deren gesamten Lebens­zyklus hinweg zu über­prüfen. Ins­besondere bei der Prüfung eines Prozesses in der Entwurfs­phase genügt es dabei nicht, anzugeben, ob eine Regel vom Prozess erfüllt oder verletzt wird – schließ­lich ist es häufig der Fall, dass die Erfüllung vom Verlauf der Pro­zess­ausführung abhängt. Außerdem ist bei umfangreichen Prozessen und Regeln die Ursache für eine Verletzung möglicher­weise nicht auf den ersten Blick ersichtlich. Daher ist eine detaillierte Visuali­sierung der Ergebnisse notwendig, aus der erkennbar ist, in welchen Fällen und aus welchen Gründen eine Verletzung einer Regel auftritt. Dabei muss die Dar­stellung möglichst über­sichtlich, klar und für den Anwender verständlich erfolgen, um Fehler bei der Inter­pretation der Ergebnisse zu vermeiden und eine schnelle Behebung der Verletzungen zu ermöglichen.

Diese Diplomarbeit untersucht verschiedene Einsatz­szenarien für Integritäts­regeln im Prozess­management und leitet daraus Anfor­derungen an die Darstellung der Auswertungs­ergebnisse ab. Es wird eine Ergebnis­struktur eingeführt, die die Ergebnisse verschiedener Aus­wertungs­algo­rithmen flexibel aufnehmen kann. Anschließend wird das Konzept einer Nutzer­schnitt­stelle vorgestellt, die es Anwendern erlaubt, diese Ergebnisse ihren Aufgaben und Anfor­derungen entsprechend zu analysieren, ihre Impli­kationen zu verstehen und Handlungs­bedarf zu erkennen. Dabei liegt der Fokus dieser Arbeit auf der in die Prozess­darstellung integrierten Visuali­sierung der Ergebnisse. Hierdurch wird erkennbar, bei welchen möglichen Verläufen der Prozess­ausführung es zu Ver­letzungen der Integritäts­regeln kommt und wie genau diese entstehen. Es werden ver­schiedene Anpassungs­möglich­keiten vor­gestellt, um auch in umfangreichen Prozessen eine über­sichtliche Darstellung zu ermöglichen. Die konzipierte Schnitt­stelle wurde in eine funktions­fähige Demonstrator-Anwendung umgesetzt, deren Aufbau ebenfalls erläutert wird.

Umsetzung

Die Implementierung der Demonstrator-Anwendung erfolgte auf Grundlage der vom Institut für Datenbanken und Informationssysteme der Universität Ulm und AristaFlow entwickelten AristaFlow BPM Suite. Hierbei wurde der Demonstrator als Plugin für den AristaFlow Process Template Editor entwickelt, welcher auf der Eclipse-Plattform basiert.

Daher erfolgte die Entwicklung in der Programmiersprache Java, unter Verwendung der Entwicklungsbibliotheken von AristaFlow und Eclipse. Die Benutzeroberfläche verwendet das in Eclipse eingesetzte Standard Widget Toolkit (SWT). Der erstellte Code wurde mittels JavaDoc dokumentiert.

Themenbereich Studium

Von 2005 bis 2010 studierte ich an der Uni­versi­tät Ulm Medien­infor­matik. Neben dem Infor­matik-Teil bildeten Design und Usability einen Schwer­punkt meines Studiums. mehr...

Kommentare zu dieser Seite

1. Flo faselte am 19.9.2010 um 13:40:

Iiih, Prozessmanagement!! :-)

Neuen Kommentar schreiben

Die Kommentare sind leider deaktiviert.

Zurück zum Anfang